
Erst das Managementsystem, dann das Unternehmen – diese Entstehungsgeschichte ist eher der seltenere Fall. Bei der Weiss-Packaging war diese Reihenfolge aber sinnvoll. Die Unternehmensgruppe Weiss, unter anderem mit einem weitreichenden Druck-Portfolio am Markt, gründete ein Unternehmen, das Verpackungen aus Karton insbesondere für Lebensmittel produzieren sollte. Für sämtliche Verpackungslösungen auf Kartonbasis von Weiss-Packaging – ob Faltschachtel für Food oder Non-Food wie Kosmetika, werden migrationsarme, mineralölfreie Drucksysteme verwendet, die auch für den Lebensmittelkontakt geeignet sind. Dafür ist eine Hygiene-Zertifizierung (FSSC 22000) erforderlich.
Vor der Feier zertifiziert
Im Jahr 2021 erfolgte der Spatenstich. Noch vor der Fertigstellung der Büros und der offiziellen Einweihung im Mai 2023 erlangte der Verpackungsanbieter im Februar 2023 die notwendige Hygiene-Zertifizierung. Den Weg beschreibt Barbara Herbst, seit Mai 2022 mit an Bord für die Bereiche Qualitätsmanagement (QM) und Food Safety: „Wir standen vor der Aufgabe, ein Managementsystem für ein Unternehmen aufzubauen, das noch gar nicht besteht. Unsere Belegschaft hat Best Practices aus verschiedenen Unternehmen der Branche eingebracht und unsere Aufgabe bestand darin, den goldenen Mittelweg für Weiss-Packaging auszuarbeiten. Dazu haben wir die passende Software und Beratungsdienstleistung erworben.“
Hosting für den Anfang
Die Verantwortlichen entschieden sich für ConSense IMS Professional der Aachener ConSense GmbH, die sich auf Software fü Qualitätsmanagement- und Integrierte Managementsysteme spezialisiert hat. „Durch den modularen Aufbau kann man sich das passende Paket zusammenschnüren“, sagt Barbara Herbst, die den Aufbau des neuen Systems übernahm und damit die Chance ergriff, ein Managementsystem aufzubauen, das sich den Anforderungen des neuen Unternehmens anpasst. Als die Arbeit daran begann, besaß Weiss-Packaging allerdings noch nicht einmal eine eigene IT-Infrastruktur. Darum wurde zunächst die Hosting-Variante des Anbieters genutzt und das System später überführt. SAP-Verantwortliche wissen, dass sie handeln müssen – aber nicht, wie sie fundiert entscheiden. ‣ weiterlesen
SAP-Transformation mit Augenmaß: Sicherheit für die richtige Entscheidung
Zur gemeinsamen Sprache
Doch womit anfangen, wenn man wirklich bei null startet? Im ersten Schritt wurde eine Organisationsstruktur im System angelegt. Die Schulung durch den Anbieter half dabei, die Anforderungen des Unternehmens in die Sprache des Systems zu übersetzen, erzählt Barbara Herbst: „Wir haben z.B. gelernt, was das System unter einer Stelle, einer Abteilung oder aber einer Gruppe versteht und konnten dann überlegen, welche Positionen wir im Unternehmen zukünftig haben werden, denn die waren noch gar nicht alle besetzt.“ Rückblickend würde sie die gewählte Vorgehensweise unbedingt empfehlen: „Die Personen, welche die Schlüsselstellen im Unternehmen besetzen, saßen bei uns an einem Tisch, um zukünftiges Wording und die gewünschte Unternehmensstruktur ausführlich zu diskutieren. Denn wir haben unterschiedliche Erfahrungen aus anderen Unternehmen der Branche mitgebracht und verschiedene Begriffe für ein und dieselbe Sache benutzt. Im neuen System haben wir dann gleich ein Glossar mit Begriffen inklusive der zugehörigen Abkürzungen angelegt. Dann haben wir uns überlegt, welche Strukturen, Prozesse und Dokumente wir für die ersten anstehenden Audits benötigen.“
Flexible Prozessabbildung
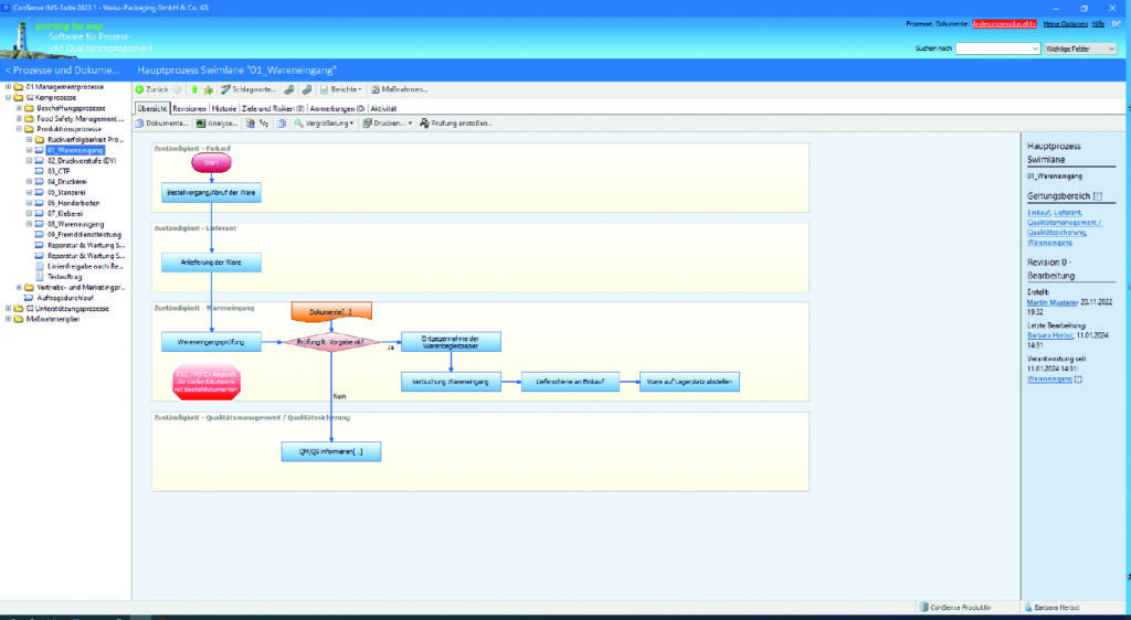
Prozesse lassen sich in der QM-Software etwa als Flowcharts abbilden. Die Abläufe lassen sich so festhalten, wie sie in der Realität im Unternehmen ablaufen. Jeder Prozessschritt kann im System mit den dazugehörigen Dokumenten verlinkt werden. Das erleichtert den Mitarbeitenden des Faltschachtelherstellers das Auffinden von Informationen, wie z.B. Arbeitsanweisungen. Die Verantwortlichkeiten wurden den entsprechenden Personen eindeutig zugeordnet. „Bei der Prozessmodellierung haben wir versucht, uns nicht im Detail zu verlieren, sondern auf das Wesentliche zu konzentrieren“, so Barbara Herbst.
Anpassungen möglich
Was der Qualitätsmanagerin die Arbeit erleichtert, sind die Kopf- und Fußzeilen, die das System bei Dokumenten automatisch anlegt. Dabei werden u.a. die Revisionen durchnummeriert. So ist jederzeit klar, welche Version eines Dokuments aktuell gültig ist. Mitarbeitende greifen automatisch auf diese zu. Barbara Herbst erläutert weiter: „Wir haben uns außerdem gewünscht, dass sämtliche von uns im System erstellten Formulare automatisch eine laufende Nummer erhalten. Diese habe ich zunächst händisch vergeben. Dabei können sich aber schnell Fehler einschleichen. ConSense hat dann auch diesen Vorgang durch ein eigens für uns geschriebenes Plug-in automatisiert.“
Hygiene-Zertifizierung im Schnelltempo erlangt
Inzwischen läuft die komplette Dokumentation des Qualitätsmanagements bei Weiss-Packaging über das softwarebasierte Integrierte Managementsystem. Ausgewählte Module ergänzen die Basisversion. So nutzt der Faltschachtelhersteller das ConSense Auditmanagement, das deren Planung, Vorbereitung, Durchführung und Nachbereitung erleichtert. Es unterstützt mit Zeitplänen und benachrichtigt Verantwortliche automatisch bei Verzögerungen oder Ergebnisabweichungen. Planung, Ergebnisse und Auswertungen lassen sich als Listen und Diagramme abrufen. Durch eine Verknüpfung mit dem Modul Maßnahmenmanagement werden die aus den Audits entstandenen Aufgaben den Personen zur Bearbeitung zugewiesen, deren Ausführung überwacht und dokumentiert. Das wichtige Hygiene-Audit im Februar 2023 durchlief Weiss-Packaging problemlos, erzählt Barbara Herbst: „Unsere Auditorin war sehr zufrieden und hat unser Managementsystem gelobt. Aus meiner Sicht hätten wir die Zertifizierung ohne die Hilfe von ConSense nicht in diesem kurzen Zeitraum erlangt.“
Immer auf aktuellem Stand
Damit das frisch erstellte Managementsystem stets auf aktuellstem Stand ist, wird beim Verpackungshersteller regelmäßig überprüft, ob das, was ins System aufgenommen wurde, mit den tatsächlichen Abläufen im Arbeitsalltag übereinstimmt. Dazu nutzt das Unternehmen die automatische Wiedervorlage des Systems. „Der Check lohnt sich. Schon nach dem ersten Betriebsjahr sind wir bei der Überprüfung auf Dokumente gestoßen, die wir gar nicht verwendet haben. Diese wurden gleich entrümpelt, um unser System aktuell zu halten“, so die QM-Verantwortliche. Im Rückblick auf die Einführung des Integrierten Managementsystems in einem nur sehr kurzen Zeitraum zieht sie ein positives Fazit: „Wir haben sehr viel Hilfestellung und Unterstützung von den Profis der ConSense GmbH erhalten, sodass es mit dem Aufbau des Integrierten Managementsystems für die grüne Wiese super geklappt hat und wir mit erfolgreicher Hygiene-Zertifizierung umgehend die Produktion starten konnten.“








































